Node.js Event Loop: Phases, Queues, and Process Exit
This article is the Node-runtime view of the event loop: the libuv phase order, the process.nextTick and microtask drain points between callbacks, the rules for setImmediate vs timers, the libuv thread pool boundary, and the conditions that keep a process alive (or let it exit). For the WHATWG-spec browser model see Browser Event Loop; for the C-level libuv internals (handles, requests, io_uring, kernel polling) see libuv Event Loop Internals. All version statements assume Node.js 22 LTS, which ships with libuv 1.49 (nodejs/node v22.11.0 release notes).

Abstract
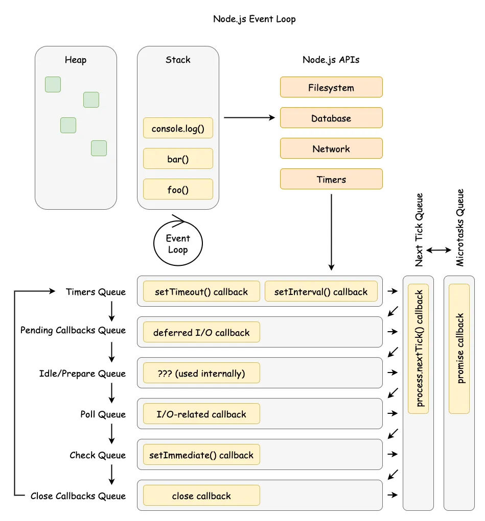
Mental model
- The loop is a phased scheduler in libuv (Node’s cross-platform async I/O library): timers → pending callbacks → idle/prepare → poll → check → close callbacks.
- After each callback in any phase, Node drains
process.nextTick()and then the microtask queue (Promises andqueueMicrotask()). - The process exits when no ref’d handles or active requests remain.
Operational consequences
- The poll phase can block waiting for I/O readiness; recursive
process.nextTick()or microtask chains can starve I/O indefinitely. - Network I/O is non-blocking (epoll/kqueue/event ports/IOCP); file system operations,
dns.lookup(), async crypto, and async zlib use the libuv thread pool (default 4 threads, max 1024, shared process-wide). setImmediate()always fires before timers when called from an I/O callback; outside I/O callbacks, the order is non-deterministic.- libuv timers have millisecond resolution; they specify a minimum delay threshold, not a precise schedule, and
setIntervaldoes not adjust for callback execution time.
Mental Model: Two Layers of Scheduling
Think of Node as two schedulers stacked together. The outer scheduler is libuv’s phased loop; the inner scheduler is the microtask and process.nextTick() queues owned by V8 and Node. A single “tick” is one pass through the phases; after each JavaScript callback (and before the loop continues to the next callback), Node drains process.nextTick() and then microtasks.
Simplified flow (intentionally ignoring edge cases covered later):
- Pick the next phase in the fixed order and run its callbacks one at a time.
- After each callback (not just at phase boundaries), drain
process.nextTick(). - Drain microtasks (Promise reactions and
queueMicrotask()). - Repeat until no ref’d handles or active requests remain.
Example: An HTTP server accepts a socket, runs the poll callback, schedules a Promise to update metrics, and calls setImmediate(). The poll callback runs to completion, then process.nextTick() callbacks run, then the Promise microtask, and the setImmediate() fires later in the check phase.
Phase Order and Semantics (libuv detail)
Node follows libuv’s six conceptual phases, each with its own callback queue. The order is fixed; what changes is how much work is queued in each phase and how long poll blocks (Node.js — The Node.js Event Loop).
“Each phase has a FIFO queue of callbacks to execute.” — Node.js — The Node.js Event Loop
- timers — executes expired
setTimeout()/setInterval()callbacks. - pending callbacks — executes callbacks deferred from the previous loop iteration (for example, certain TCP error reporting such as
ECONNREFUSEDon Unix). - idle, prepare — internal libuv bookkeeping; no user-visible callbacks.
- poll — pulls new I/O events from the operating system (OS) and runs their callbacks; may block if no timers are due.
- check — executes
setImmediate()callbacks. - close callbacks — handles
closeevents (for example, on sockets).
“A timer specifies the threshold after which a provided callback may be executed.” — Node.js — The Node.js Event Loop
Timers are best-effort; operating-system scheduling and other callbacks can delay them. libuv exposes millisecond-resolution timers (uv_timer_t docs); sub-millisecond intervals are rounded up. A 50 ms repeating timer whose callback takes 17 ms will reschedule about 50 ms from the moment libuv updates “now” again, so the wall-clock interval drifts when callbacks are slow — setInterval does not adjust for execution time.
Important
libuv 1.45.0 (Node.js 20+) changed when timers run. Before 1.45, libuv processed due timers at the top of every iteration (and again later in the iteration); since 1.45 the canonical timer-processing point is after the poll phase, with one priming pass before entering the loop body when running under UV_RUN_DEFAULT (libuv PR #3927). Node.js 20+ inherits this. Code that implicitly relied on the previous interleaving — most famously, request handlers that yielded with setImmediate() — can now starve other work under load (nodejs/node #57364, The dangers of setImmediate (Platformatic, 2025)).
The current Node.js docs reflect this:
“Starting with libuv 1.45.0 (Node.js 20), the event loop behavior changed to run timers only after the poll phase, instead of both before and after as in earlier versions.” — Node.js — The Node.js Event Loop
Example: schedule a 100 ms timeout, then start an fs.readFile() that completes in 95 ms and runs a 10 ms callback. The timer fires around 105 ms, not 100 ms, because the file callback runs first and delays the timers phase.
Microtasks and process.nextTick()
Node maintains two high-priority queues outside libuv’s phases: the process.nextTick() queue and the V8 microtask queue. Both are drained between every JavaScript callback the host runs.
“This queue is fully drained after the current operation on the JavaScript stack runs to completion and before the event loop is allowed to continue.” — Node.js —
process.nextTick()
“Within Node.js, every time the ‘next tick queue’ is drained, the microtask queue is drained immediately after.” — Node.js —
process.nextTick()vsqueueMicrotask()
In CommonJS (CJS), process.nextTick() callbacks run before queueMicrotask() ones. In ECMAScript modules (ESM), module evaluation itself is part of the microtask queue, so queueMicrotask() callbacks scheduled at module top-level run before process.nextTick() callbacks scheduled at the same level.
const { nextTick } = require("node:process")Promise.resolve().then(() => console.log("resolve"))queueMicrotask(() => console.log("microtask"))nextTick(() => console.log("nextTick"))// Output (CJS):// nextTick// resolve// microtaskimport { nextTick } from "node:process"Promise.resolve().then(() => console.log("resolve"))queueMicrotask(() => console.log("microtask"))nextTick(() => console.log("nextTick"))// Output (ESM):// resolve// microtask// nextTickNote
As of Node.js 22, process.nextTick() is documented as Stability: 3 — Legacy: “Use queueMicrotask() instead.” (Node.js process API). Existing core APIs continue to schedule onto the next-tick queue (it is not going away), but for new userland code prefer queueMicrotask() for portability.
“This can create some bad situations because it allows you to ‘starve’ your I/O by making recursive
process.nextTick()calls.” — Node.js — The Node.js Event Loop
Starvation in production usually shows up as elevated event-loop delay before it shows up as elevated CPU. The instrumentation for catching it lives in perf_hooks and is covered in Detecting blocked loops in production below.
setImmediate() vs setTimeout() Determinism
The ordering of setImmediate() and setTimeout(..., 0) depends on whether they are scheduled from inside an I/O callback.
Inside an I/O callback (deterministic): the loop is in the poll phase, so check runs next and setImmediate() always fires before setTimeout() (Node.js — setImmediate vs setTimeout).
const fs = require("node:fs")fs.readFile(__filename, () => { setTimeout(() => console.log("timeout"), 0) setImmediate(() => console.log("immediate"))})// Output: "immediate" then "timeout" — 100% deterministicOutside I/O callbacks (non-deterministic): whether the timer or the immediate fires first depends on process-startup timing — if the loop enters the timers phase before the 1 ms minimum delay elapses, the timer fires after the immediate; if not, the timer wins.
setTimeout(() => console.log("timeout"), 0)setImmediate(() => console.log("immediate"))// Output order varies between runsDesign intent: setImmediate() exists specifically to schedule work immediately after the current I/O callback without waiting for the timers phase. When predictability matters, prefer setImmediate() inside I/O callbacks, or use explicit sequencing with Promises.
Caution
Yielding from a CPU-bound HTTP handler with setImmediate() looks fine in light load but is dangerous under sustained traffic. Since the libuv 1.45 timer change, applications using a small number of setImmediate() calls per request can effectively monopolize the loop, starving health checks and other I/O (nodejs/node #57364). Prefer worker threads, explicit load shedding, or chunked work with backoff.
I/O Boundaries: Kernel Readiness vs. libuv Thread Pool
Network I/O is readiness-based and handled by the kernel with non-blocking sockets. libuv polls using the platform’s best mechanism — epoll on Linux, kqueue on macOS/BSD, event ports on SunOS, I/O Completion Ports (IOCP) on Windows — then runs callbacks on the event-loop thread (libuv design overview). Work that cannot be made non-blocking is pushed onto the libuv thread pool.
Thread pool properties (libuv 1.49, shipped with Node 22 LTS — see libuv threadpool docs):
| Property | Value | Notes |
|---|---|---|
| Default size | 4 threads | Set at process startup |
| Maximum size | 1024 threads | Increased from 128 in libuv 1.30.0 |
| Configuration | UV_THREADPOOL_SIZE |
Environment variable; must be set before the first thread-pool task runs |
| Thread stack | 8 MB | Changed in libuv 1.45.0; was platform default (often too small for deeply nested code) |
| Thread naming | libuv-worker |
Default name added in libuv 1.50.0 |
| Scope | Process-global | Shared across all event loops in the process |
The thread pool services:
- File system operations — all
fs.*calls exceptfs.watch()(which uses kernel notifications, e.g. inotify on Linux). - DNS via
getaddrinfo—dns.lookup()anddns.lookupService()use the thread pool.dns.resolve*()performs DNS over the network and does not use the thread pool (Node.js DNS — Implementation considerations). - Async crypto —
crypto.pbkdf2(),crypto.scrypt(), asynccrypto.randomBytes(),crypto.generateKeyPair()and similar. - Async compression —
zlib.gzip(),zlib.gunzip(),zlib.deflate(),zlib.inflate()and other asynczlib.*variants. - Custom work —
uv_queue_work()for native addons that need to run user code off the loop.
Warning
The thread pool is not thread-safe for user data. The pool is global, shared across every loop in the process; native addons that touch shared state from worker callbacks must synchronize explicitly. Because the pool is fixed-size, a single saturated workload (for example, 1,000 concurrent fs.readFile() calls behind 4 threads) inflates tail latency for everything that uses the pool — including dns.lookup() for outbound HTTP requests. Raising UV_THREADPOOL_SIZE (e.g. to 32–128) helps throughput but increases memory and competes with V8 for CPU.
Detecting blocked loops in production
The node:perf_hooks module exposes the only first-class loop instrumentation. There is no loopBenchmark API in core; what you have is:
monitorEventLoopDelay({ resolution })— anIntervalHistogramof how late libuv is firing a high-resolution timer relative to its scheduled tick. Readmin,max,mean,stddev, andpercentile(p)in nanoseconds. It is a blocked-loop smoke alarm: a sustained p99 above ~100 ms means callbacks are running long, microtask/nextTickchains are starving I/O, or the thread pool is back-pressuring the loop.performance.eventLoopUtilization([util1[, util2]])— returns{ idle, active, utilization }whereutilizationis the fraction of wall time spent outside the event provider (the kernelepoll_wait/GetQueuedCompletionStatusExcall). It is a saturation signal that catches synchronous CPU work even when overall CPU usage looks low; sustained ELU above ~0.8 is a strong signal to scale out, shed load, or move work to a worker thread.
For a userland convenience layer that polls these APIs and emits a single “blocked”/“healthy” boolean, the canonical package is loopbench by Matteo Collina; Fastify uses it to drive its under-pressure plugin. Treat it as a thin wrapper around the core APIs above, not a replacement.
Worker Threads and the Per-Worker Loop
worker_threads does not split the main event loop — it spawns a new OS thread that owns its own V8 isolate, its own JS heap, and its own libuv event loop running the same six-phase order. Each worker is bootstrapped inside its loop, so eventLoopUtilization() is available immediately after the 'online' event fires (Node.js — Worker Threads).
Practical consequences:
- Communication. Default IPC is
postMessageover aMessagePort, copied via the structured clone algorithm; the receiving loop wakes throughuv_async_send. The only zero-copy path isSharedArrayBufferwithAtomicsfor synchronization, or transferring anArrayBuffer/MessagePort(the original handle is detached). - Thread pool stays shared. The libuv thread pool is process-global, so a worker calling
fs.readFile()competes with the main loop for the sameUV_THREADPOOL_SIZEslots. Workers move CPU work off the main loop, not I/O work — a CPU-bound worker still blocks its own JS callbacks but no longer the main loop’s I/O callbacks. stdioround-trips through the main loop. A worker’sconsole.logis aMessagePortwrite back to the parent; if the parent loop is blocked, worker stdout backs up.- Liveness. A worker keeps its parent loop alive only while at least one of its
MessagePorts is ref’d.port.unref()andworker.unref()mirror the timer/socket model so background workers do not block process exit.
Tip
Treat worker_threads as the right tool for CPU-bound work (parsing, compression, hashing, image transcoding) where you can amortize the spawn cost with a pool. For I/O-bound fan-out, the main loop with non-blocking sockets is already concurrent — adding workers usually adds copy overhead and thread-pool contention without reducing latency.
Process Exit and Liveness
Between iterations Node checks whether the loop is alive. The loop is alive when any of these conditions hold (libuv design overview):
- Active and ref’d handles exist (timers, sockets, file watchers).
- Active requests are pending (I/O operations in flight).
- Closing handles are still in flight.
When none of these conditions hold, the process exits. This is why short scripts terminate as soon as their last callback completes — there is nothing left to wake the loop.
ref() and unref()
By default, all timers and immediates are ref’d — the process will not exit while they are active. Calling timeout.unref() allows the process to exit even if the timer is still pending; timeout.ref() reverses this. Both are idempotent. Use timeout.hasRef() to check current status (Node.js Timers — Timeout.unref()).
const timeout = setTimeout(() => console.log("never runs"), 10000)timeout.unref()// process exits as soon as the main script finishes;// the unref'd timer no longer keeps the loop alive.Use unref() for |
Keep ref() (default) for |
|---|---|
| Background heartbeats / metrics flush | Critical timeout that must fire before exit |
| Idle keepalive sockets in pooled HTTP clients | Pending request that must be observed |
| Watchdog timers that should not block graceful shutdown | A user-facing setTimeout whose callback must run |
socket.unref(), child_process.unref(), and uv_handle_t’s uv_unref() follow the same model. Without unref() you would have to manually clear every background timer during shutdown.
Browser Event Loop Contrast (Spec-precise)
The HTML event loop model is similar in spirit but not identical in mechanism. The spec explicitly separates task queues from the microtask queue (HTML Standard — Event loop processing model):
“Task queues are sets, not queues.”
“The microtask queue is not a task queue.”
The spec also preserves ordering within a single task source:
“the user agent would never process events from any one task source out of order.”
ECMAScript jobs are a FIFO queue (ECMA-262 — Jobs and Host Operations):
“A Job is an Abstract Closure with no parameters that initiates an ECMAScript computation when no other ECMAScript computation is currently in progress.”
Net effect: because HTML task queues are sets and the user agent selects a runnable task from a chosen queue, ordering across different task sources is not guaranteed; ordering within a given source is. Node’s fixed phase order plus the extra process.nextTick() queue make scheduling more predictable for server workloads but easier to starve if high-priority queues are abused.
| Dimension | Browser (WHATWG HTML) | Node.js (libuv) |
|---|---|---|
| Macrotask boundary | One task per iteration, UA-selected from any source | One callback per phase queue, in fixed phase order |
| Microtask drain | After every task, before rendering | After every callback in any phase |
| Extra high-priority queue | None | process.nextTick() (drains before microtasks) |
| Rendering | First-class task source aligned to display refresh | None — Node has no rendering pipeline |
| Idle scheduling | requestIdleCallback |
No equivalent; use setImmediate or setTimeout |
| Starvation source | Microtask loop blocks rendering | process.nextTick recursion blocks I/O |
Example: in a browser, a user-input task can run before a timer task depending on task-source selection; in Node, an I/O callback and a setImmediate() always follow the poll → check phase order.
Conclusion
Node’s event loop is a deliberate trade-off: fixed phases plus a dedicated thread pool make I/O-heavy servers predictable and scalable, while the high-priority queues (process.nextTick() and microtasks) offer low-latency scheduling at the cost of potential starvation. The libuv 1.45.0 timer change (Node 20+) altered the previously implicit interleaving of timers, polled I/O, and immediates, and the CJS-vs-ESM microtask ordering difference can cause subtle bugs when porting code.
Use the simplified two-scheduler mental model to reason quickly, then drop to the phase-level view when debugging ordering or latency. When in doubt: prefer setImmediate() inside I/O callbacks for deterministic scheduling, prefer queueMicrotask() over process.nextTick() for portability and to avoid I/O starvation, and instrument with monitorEventLoopDelay() plus performance.eventLoopUtilization() to catch starvation in production.
Appendix
Prerequisites
- Familiarity with Promises, timers, and non-blocking I/O in Node.js.
- The cross-runtime overview in JS Event Loop is a useful primer if you need it.
Terminology
- Tick — one pass through the libuv phases.
- Phase — a libuv stage that owns a callback queue (timers, poll, check, etc.).
- Handle — a long-lived libuv resource (timer, socket, file watcher) that keeps the loop alive while active and ref’d.
- Request — a short-lived libuv operation (write, DNS lookup) that keeps the loop alive while pending.
- Task — a unit of work scheduled onto an HTML task queue (browser concept).
- Task source — a category of tasks in HTML (for example, timers, user interaction, networking).
- Microtask — a high-priority job processed after tasks/callbacks (Promise reactions,
queueMicrotask()).
Summary
- libuv executes callbacks in fixed phases; Node drains
process.nextTick()then microtasks after every callback, not only at phase boundaries. - Timers have millisecond resolution; they specify a minimum delay threshold, not a precise schedule.
setIntervaldoes not adjust for execution time. - Since Node 20 (libuv 1.45.0), timers run only after the poll phase — a behaviour change from prior versions that exposed a real production starvation pattern with
setImmediate(). - The libuv thread pool (default 4, max 1024) services
fs,dns.lookup(), async crypto and async zlib; saturation increases tail latency for everything that touches the pool. setImmediate()always fires before timers inside I/O callbacks; outside them the order is non-deterministic.worker_threadsgive each worker its own V8 isolate and its own libuv loop, but the libuv thread pool stays process-global; use workers for CPU-bound work, not I/O fan-out.- Use
perf_hooks.monitorEventLoopDelay()for loop-lag percentiles andperformance.eventLoopUtilization()for ELU;loopbenchis a userland wrapper, not a separate API. - The process exits when no ref’d handles or active requests remain; use
unref()for background timers that should not block shutdown. - HTML and ECMAScript specs model tasks and microtasks differently from Node’s phase-based loop.
process.nextTick()is now legacy; preferqueueMicrotask()for new userland code.
References
- HTML Standard — Event loop processing model
- ECMA-262 — Jobs and Host Operations
- libuv — Design overview
- libuv — Thread pool work scheduling
- libuv — Timer handle
- libuv PR #3927 — change execution order of timers
- Node.js — The Node.js Event Loop
- Node.js — Understanding
process.nextTick() - Node.js —
process.nextTick()API - Node.js —
process.nextTick()vsqueueMicrotask() - Node.js — Timers API
- Node.js — DNS module (Implementation considerations)
- Node.js — Performance measurement APIs (
monitorEventLoopDelay) - Node.js —
performance.eventLoopUtilization() - Node.js — Worker Threads (
worker_threads) mcollina/loopbench— userland loop-block detector- Node.js v22.11.0 release notes (LTS Jod, libuv 1.49)
- nodejs/node #57364 — Unexpected server incoming requests queue after Node.js 20
- Platformatic — The dangers of
setImmediate(2025)